zoukankan      html  css  js  c++  java
  • 20210607日报

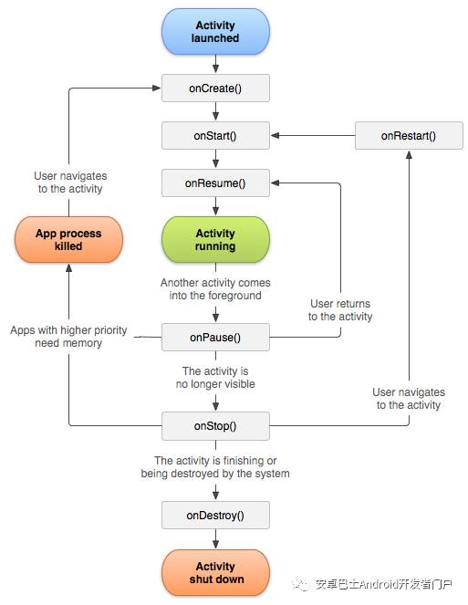
    Activity的生命周期

    图片

    生命周期:对象什么时候生,什么时候死,怎么写代码,代码往那里写。

    注意:

    1. 当打开新的Activity,采用透明主题的时候,当前Activity不会回调onStop

    2. onCreate和onDestroy配对,onStart和onStop配对(是否可见),onResume和onPause配对(是否在前台,可以与用户交互)

    3. 打开新的Activity的时候,相关的Log为:

       Main1Activity: onPause
       Main2Activity: onCreate
       Main2Activity: onStart
       Main2Activity: onResume
       MainA1ctivity: onStop

    异常状态下的生命周期:

    资源相关的系统配置发生改变或者资源不足:例如屏幕旋转,当前Activity会销毁,并且在onStop之前回调onSaveInstanceState保存数据,在重新创建Activity的时候在onStart之后回调onRestoreInstanceState。其中Bundle数据会传到onCreate(不一定有数据)和onRestoreInstanceState(一定有数据)。

        防止屏幕旋转的时候重建,在清单文件中添加配置:
        android:configChanges="orientation"

     

    2、Fragment的生命周期

    图片

    正常启动

        Activity: onCreate
        Fragment: onAttach
        Fragment: onCreate
        Fragment: onCreateView
        Fragment: onActivityCreated
        Activity: onStart
        Activity: onResume

    正常退出

        Activity: onPause
        Activity: onStop
        Fragment: onDestroyView
        Fragment: onDestroy
        Fragment: onDetach
        Activity: onDestroy

     

  • 相关阅读:
    SpringRequestContext源码阅读
    MyBatis事务管理源码阅读
    linux查找依赖文件
    GitHub
    Qt Quick
    centos7下安装chrome
    软件使用
    排序算法之冒泡排序
    c++学习
    cent6.4使用
  • 原文地址:https://www.cnblogs.com/Clark-Shao/p/14910955.html
Copyright © 2011-2022 走看看