mysql驱动包下载地址:
https://dev.mysql.com/downloads/connector/j/
1.添加驱动配置,把下载下来的驱动配置上去
2.添加‘配置元件-用户定义的变量’,添加所需要的变量
3.添加‘Threads(Users)-线程组’
4.在线程组中添加‘配置元件-JDBC Connection Configuration’
Variable Name:配置变量名,JDBC Request需要配置相同变量名才可以调用该配置
Database URL:jdbc:mysql://IP:端口/数据库名?useUnicode=true&characterEncoding=utf8&allowMultiQueries=true
JDBC Driver class:com.mysql.jdbc.Driver
Username:数据库连接账号
Password:数据库连接密码
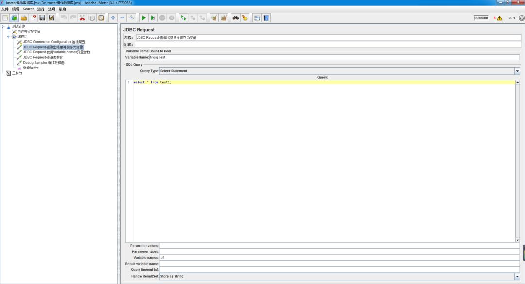
5.在线程组中添加‘sampler(取样器)-JDBC Request’
6.线程组中添加‘Sampler-Debug Sampler(调试取样器)’
7.线程组中添加‘监听器-查看结构树’