zoukankan      html  css  js  c++  java
  • 如何处理SAP CRM Web Service错误

    Issue description

    The web service PROD_WS. Details could be found in this blog.
    When consuming the web service via an ABAP program, the following error message is raised:

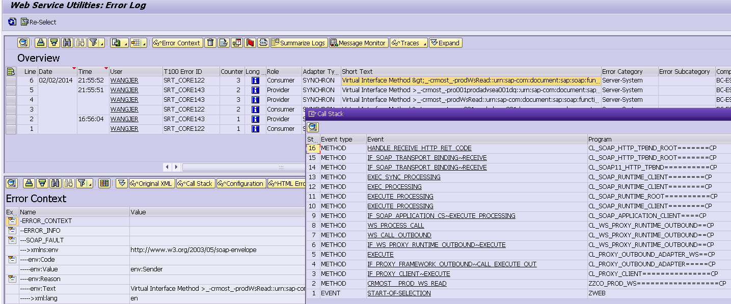
    This error could also be found via tcode SRT_UTIL:

    How to analyze root cause

    Set a breakpoint on method below:

    write down the content of variable NAME:

    However, in table vepfunction there is no respective record for the method:

    However, in table VEPFUNCTION there is indeed a record for function /CRMOST/PROD_WS_READ with mapped name /crmost/prodWsRead.

    after changing the value of name to /crmost/prodWsRead in debugger,

    Then we can get the expected result:

    After note 1972155 is implemented, this issue could be fixed.

    要获取更多Jerry的原创文章,请关注公众号"汪子熙":

  • 相关阅读:
    Java 分支结构
    Java 循环结构
    Java 运算符
    Java 修饰符
    Alpha冲刺——Day 6
    Alpha冲刺——Day 5
    Alpha冲刺——Day 4
    Alpha冲刺——Day 3
    Alpha冲刺——Day 2
    Alpha冲刺——Day 1
  • 原文地址:https://www.cnblogs.com/sap-jerry/p/13619132.html
Copyright © 2011-2022 走看看